High Level Function 3.1.2 Provide Inter-urban Traffic Management
 Diagram   Definition   
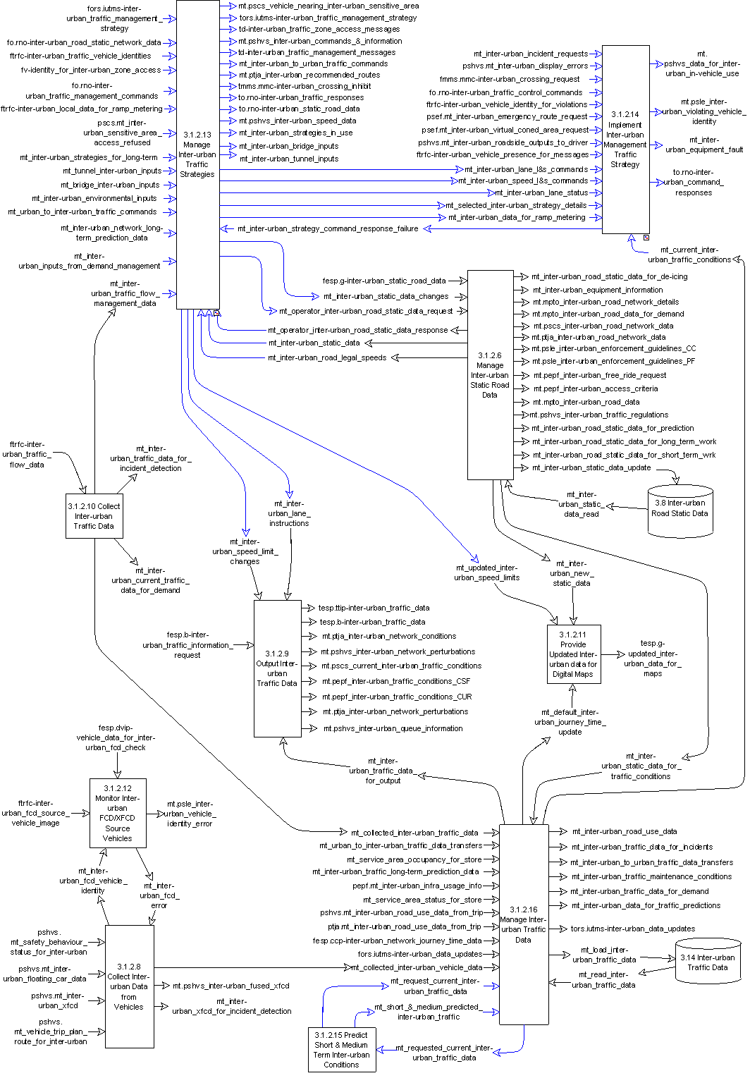
DFD 3.1.2 Provide Inter-urban Traffic Management

DFD 3.1.2 Provide Inter-urban Traffic Management

This is a DFD diagram which provides a description of the function in the ITS environment

Overview

This High-level Function shall provide the facilities needed manage traffic using the inter-urban road network.  It shall be possible for the Traffic to be managed through control measures that result in the output of indications to drivers.  The Function shall enable these indications to be such things as messages asking that certain other actions are taken, e.g. change lane, travel at or below a certain speed, divert to an alternative route, etc.  It shall also be possible for priority for road use to be given to selected users through parts of the road network.  Data about the movement of traffic in the inter-urban road network shall be collected and sent to other parts of the Manage Traffic Area, to other Areas, and other Systems for their own use.

Diagrams

The Diagram(s) is(are) the Diagram(s) where you can find the function
  • The first diagram, if exists, is a DFD diagram which provides the context of the function
  • The second Diagram, if exists, is a Functional Tree which provides a hierarchical description of the function into subfunctions
  • DFD 3.1 Provide Traffic Control
  • Functional tree 3.1
  • Parent

    Component lower level functions

    Between each of these Functions there are some Data Flows. A few of these enable the Functions to exchange data with each other. However at this level the vast majority enable the Functions to exchange data with other parts of the Manage Traffic Area, with other Areas and with the terminators. The Functions and Data Flows are contained in the DFD for Function 3.1.2 - DFD 3.1.2.

    Input logical dataflows

    Output logical dataflows

    User needs

    Number

    Description