High Level Function 8.1.2 Prepare Freight Operations
 Diagram   Definition   
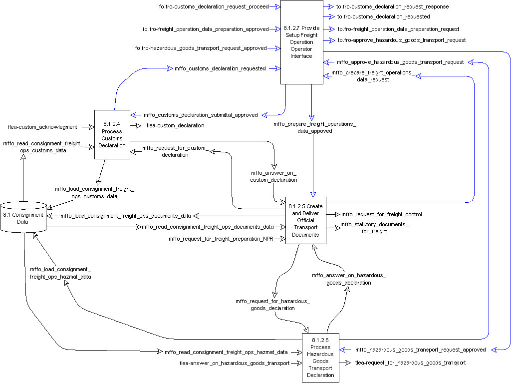
DFD 8.1.2 Prepare Freight Operations

DFD 8.1.2 Prepare Freight Operations

This is a DFD diagram which provides a description of the function in the ITS environment

Overview

This High-level Function prepares documents for use in the freight transport operation.  It shall help the Freight Operator to create the documents, obtaining those for customs declarations and hazardous goods from the Law Enforcement Agency terminator.  The Function shall consist of the following lower level Functions:

Diagrams

The Diagram(s) is(are) the Diagram(s) where you can find the function
  • The first diagram, if exists, is a DFD diagram which provides the context of the function
  • The second Diagram, if exists, is a Functional Tree which provides a hierarchical description of the function into subfunctions
  • DFD 8.1 Manage Logistics and Freight
  • Functional Tree of Area 8
  • Parent

    Component lower level functions

    These three Functions are responsible for the using the results of the business negotiations with the Principal actor in the Consignees/Consignors terminator to prepare to ship the consignment. They directly communicate with each other using four Data Flows, and have some communications with other functionality in the Area, with other Areas and with the terminators. The Functions and Data Flows are contained in the DFD for Function 8.1.2 - DFD 8.1.2.

    Input logical dataflows

    Output logical dataflows

    User needs

    Number

    Description