Functional Area 7. Provide Support for Law Enforcement
 Diagrams   Definition   
DFD 7. Provide Support for Law Enforcement
Functional Tree of Area 7

DFD 7. Provide Support for Law Enforcement

Functional Tree of Area 7

Functional Area
7. Provide Support for Law Enforcement


Description

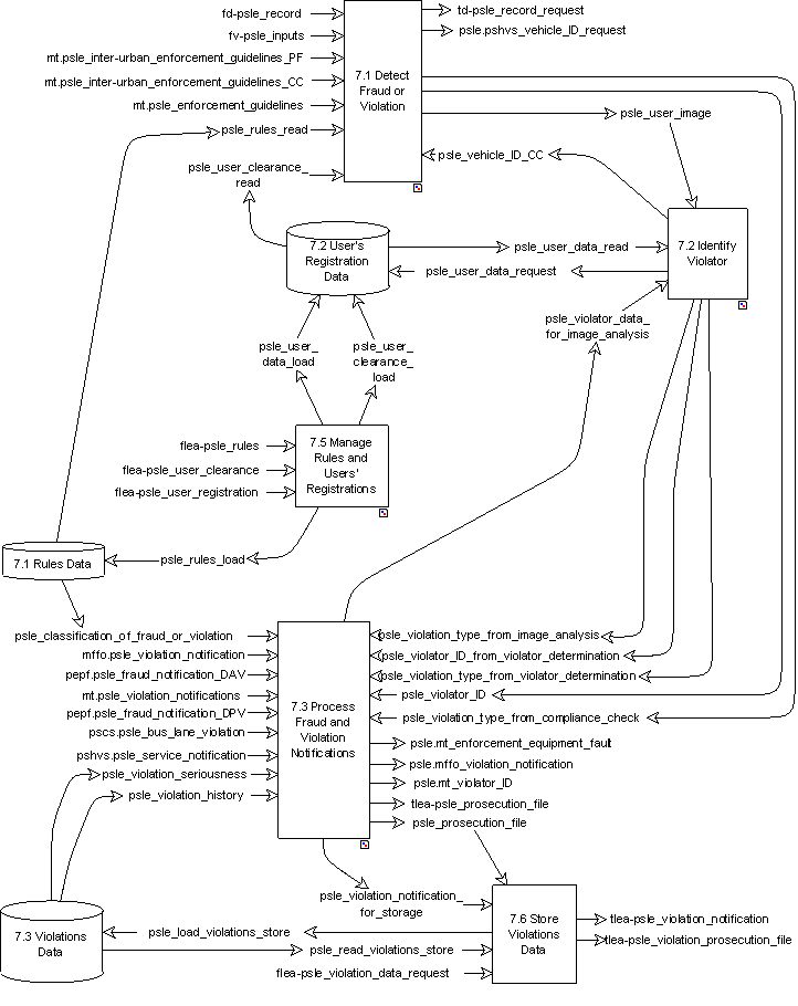
This Area shall provide functionality to enable the provision of an interface to Law Enforcement agencies. This interface shall be used to provide information about frauds and violations that have been detected by functionality within other Areas. Examples of frauds and violations shall include but not be limited to invalid or missing payment, speeding, incorrect use of lanes in the road, incorrect observance of other commands sent to drivers. Over-weight vehicles shall be detected by functionality within the Area itself and the details passed to the Law Enforcement Agency.

Component Functions

This Functional Area contains four High-level Functions and one Low-level Function. Between them they process violations of the transportation system rules. They collect fraud notifications from the other Functional Areas, identify the violator, prepare the prosecution file and send it to the appropriate Law Enforcement Agency through the terminator. For some types of fraud (weigh in motion, individual vehicle pollution), the Functions also detect the fraud. The Functions are also responsible for the management of the fraud Data Store, and for the updating of rules and users' registration Data Stores.

Parent

Input dataflows

Output dataflows