High Level Function 5.11 Provide Driver Monitoring and eCall
 Diagram   Definition   
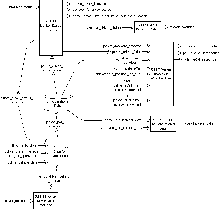
DFD 5.11 Provide Driver Monitoring and eCall

DFD 5.11 Provide Driver Monitoring and eCall

This is a DFD diagram which provides a description of the function in the ITS environment

Overview

This High-level Function shall provide the facilities to monitor the status of the driver and enable green wave routes through the urban road network to be requested by Drivers of Other Vehicle, i.e. not Emergency or PT Vehicles.  The Function shall detect when the Driver is no longer alert, or has become ill, in which case it shall prompt the Driver to become more alert.  In the event that this fails, the Function shall issue a Mayday call automatically.  It shall also be possible for the Function to issue a Mayday call on request from the Driver.  No matter which way the Mayday call is initiated, the Function shall advise the Driver of the response.  The Function shall also record the key events of each trip and enable them to be subsequently in the event that the Vehicle is involved in an incident in which the Law Enforcement Agency has become involved.  When a green wave route is requested by a Driver, the Function shall send  the request to the Provide Traveller Journey Assistance functionality for the route to be determined.  Once the route has been provided, the Function shall send it to the Manage Traffic functionality for implementation, unless it only includes one signalised road junction.  In this instance, the Function shall only request local priority at that junction.

Diagrams

The Diagram(s) is(are) the Diagram(s) where you can find the function
  • The first diagram, if exists, is a DFD diagram which provides the context of the function
  • The second Diagram, if exists, is a Functional Tree which provides a hierarchical description of the function into subfunctions
  • DFD 5 Provide Advanced Driver Assistance Systems
  • Functional Tree of Area 5
  • Parent

    Component lower level functions

    Input logical dataflows

    Output logical dataflows

    User needs

    Number

    Description