High Level Function 8.2.2.2 Control and Monitor Fleet Operations
 Diagram   Definition   
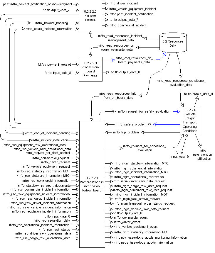
DFD 8.2.2.2 Control and Monitor Fleet Operations

DFD 8.2.2.2 Control and Monitor Fleet Operations

This is a DFD diagram which provides a description of the function in the ITS environment

Overview

This High-level Function shall provide facilities for the control of a fleet transport operation.  The Function shall consist of the following lower level Functions:

Diagrams

The Diagram(s) is(are) the Diagram(s) where you can find the function
  • The first diagram, if exists, is a DFD diagram which provides the context of the function
  • The second Diagram, if exists, is a Functional Tree which provides a hierarchical description of the function into subfunctions
  • DFD 8.2.2 Manage Fleet Operations
  • Functional tree 8.2
  • Parent

    Component lower level functions

    These five Functions are responsible for controlling and monitoring the implementation of a plan for the transport of consignment by freight vehicle fleet resources. Four of the Functions directly communicate with each other using two Data Flows for each link. These and the other Function use remaining Data Flows to communicate with other functionality in the Area, with other Areas and with the Fleet Operator terminator. The Functions and Data Flows are contained in the DFD for Function 8.2.2.2 - DFD 8.2.2.2.

    Input logical dataflows

    Output logical dataflows

    User needs

    Number

    Description